Login |  Register |  FAQ
   
Post new topic Reply to topic  [ 35 posts ]  Go to page Previous  1, 2, 3  Next

Putting together a forum guide

 Post subject: Re: Putting together a forum guide
PostPosted: Fri Jun 07, 2013 9:09 pm 
Swarm Tyrant
Swarm Tyrant
User avatar

Joined: Thu Jan 02, 2003 6:22 pm
Posts: 9351
Location: Singapore
Berkut666 wrote:
One thing that may be useful is if the documents/rules themselves where hyperlinked. That way if you had them on a laptop and you were playing a game, you could click to the relevant section rather than endless scrolling!


Thats a good suggestion, but is about the rules documents rather than the forum guide.

_________________
https://www.cybershadow.ninja - A brief look into my twisted world, including wargames and beyond.
https://www.net-armageddon.org - The official NetEA (Epic Armageddon) site and resource.


Top
 Profile Send private message  
 
 Post subject: Re: Putting together a forum guide
PostPosted: Mon Jun 10, 2013 5:05 am 
Brood Brother
Brood Brother
User avatar

Joined: Thu Sep 27, 2012 5:34 pm
Posts: 3242
Location: Glasgow, Scotland
Looks like the welcome thread is coming along nicely!

_________________
Clickable links for more Epic goodness:

Life of Die Channel including Epic Podcasts and Battle Reports

Epic 40K Players Page on Facebook
Net Epic Evolution Rules
Net Epic War! Campaign Rules


Top
 Profile Send private message  
 
 Post subject: Re: Putting together a forum guide
PostPosted: Mon Jun 10, 2013 10:42 am 
Brood Brother
Brood Brother

Joined: Tue Feb 22, 2011 11:43 pm
Posts: 2556
Location: UK
Definitely a useful exercise, the more that can be done to streamline and ease the entry into the murky depths of Epic, the better IMO!

I think the stuff specific to NetEA (structure etc) should really be on the NetEA website, it can be linked to from the forum guide. It sort of makes sense for it to be here given this is where development "happens", but frankly I think it'd seem odd to an outsider not to have it on the website.

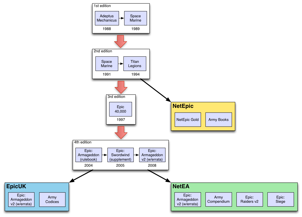
The "history of Epic" explaining the various editions and communities is something I'd be very glad to see (as CS no doubt knows! - when I did the first iteration of the website there was a quick draft covering parts of this). I also some time ago did a little diagram:
Attachment:
Epic timeline.png
Epic timeline.png [ 88.34 KiB | Viewed 7653 times ]

The original is in OmniGraffle but I don't think the forum will accept it.

_________________
Kyrt's Battle Result Tracker (forum post is here)
Kyrt's trade list


Top
 Profile Send private message  
 
 Post subject: Re: Putting together a forum guide
PostPosted: Mon Jun 10, 2013 10:26 pm 
Brood Brother
Brood Brother
User avatar

Joined: Wed Sep 03, 2008 7:31 pm
Posts: 949
Location: Nottingham, UK
That's an excellent diagram Kyrt, and something that I think should definitely be included to supplement any written explanation.

_________________
Soñando con una playa donde brilla el sol, un arco iris ilumina el cielo, y el mar espejea iridescentemente.


Top
 Profile Send private message  
 
 Post subject: Re: Putting together a forum guide
PostPosted: Tue Jun 11, 2013 9:29 am 
Purestrain
Purestrain
User avatar

Joined: Thu Sep 24, 2009 4:17 am
Posts: 720
Location: Agri-World-NZ77
Nice diagram Kyrt :)

Consider adding publication date, and maybe differentiating the 'superseded by' from the 'derived from' arrows (solid vs. dotted?).

_________________
Uti possidetis, ita possideatis.
May your beer be laid under an enchantment of surpassing excellence for seven years!
An online epic force creator:
Armyforge


Top
 Profile Send private message  
 
 Post subject: Re: Putting together a forum guide
PostPosted: Tue Jun 11, 2013 10:58 am 
Purestrain
Purestrain
User avatar

Joined: Thu Jul 10, 2008 9:04 pm
Posts: 6018
Location: UK
Good diagram. Might be worth adding siege/raiders, and EpicFr.

_________________
AFK with real life, still checking PMs


Top
 Profile Send private message  
 
 Post subject: Re: Putting together a forum guide
PostPosted: Tue Jun 11, 2013 11:19 pm 
Brood Brother
Brood Brother

Joined: Tue Feb 22, 2011 11:43 pm
Posts: 2556
Location: UK
Yeah I was going to add a timeline arrow as an indication of release dates, but I thought it'd get political if people read it too literally like "NetEpic stopped before 2004", and I didn't really know what dates to give for these.

I have just added the release dates for the official games instead. I'm conscious of avoiding too much complexity but have added the fan books. How do the rules etc work for EpicFr? (i.e. what boxes should be in there?)
Attachment:
Epic timeline.png
Epic timeline.png [ 112.05 KiB | Viewed 7596 times ]

_________________
Kyrt's Battle Result Tracker (forum post is here)
Kyrt's trade list


Top
 Profile Send private message  
 
 Post subject: Re: Putting together a forum guide
PostPosted: Wed Jun 12, 2013 2:05 am 
Purestrain
Purestrain
User avatar

Joined: Thu Sep 24, 2009 4:17 am
Posts: 720
Location: Agri-World-NZ77
Nice!

I'd leave off Epic-fr for sake of simplicity.

Add it to the wikipedia page :)

_________________
Uti possidetis, ita possideatis.
May your beer be laid under an enchantment of surpassing excellence for seven years!
An online epic force creator:
Armyforge


Top
 Profile Send private message  
 
 Post subject: Re: Putting together a forum guide
PostPosted: Wed Jun 12, 2013 2:55 am 
Purestrain
Purestrain
User avatar

Joined: Mon Jul 28, 2003 10:43 pm
Posts: 7925
Location: New Zealand
Really good diagram, nice as is and yes add to NetEA site and wikipedia.

_________________
http://hordesofthings.blogspot.co.nz/


Top
 Profile Send private message  
 
 Post subject: Re: Putting together a forum guide
PostPosted: Wed Jun 12, 2013 8:45 am 
Brood Brother
Brood Brother

Joined: Thu Jan 31, 2008 9:15 am
Posts: 1832
Location: Oslo, Norway
Maybe not exaggerate the differences between NetEA and EUK so much? They do after all use the same ruleset, with only (small) variations in army lists.


Top
 Profile Send private message  
 
 Post subject: Re: Putting together a forum guide
PostPosted: Wed Jun 12, 2013 10:10 am 
Brood Brother
Brood Brother
User avatar

Joined: Thu Oct 20, 2005 6:32 pm
Posts: 6414
Location: Allentown, Pennsylvania USA
Draw a dotted line between EpicUK and NetEA perhaps? After all, development in one seems to feed the other and the army lists are mostly compatible.

_________________
author of Syncing Forward and other stories...

It's a dog-eat-dog world, and I've got my Milkbone underwear on.


Top
 Profile Send private message  
 
 Post subject: Re: Putting together a forum guide
PostPosted: Thu Jun 13, 2013 8:26 pm 
Brood Brother
Brood Brother
User avatar

Joined: Wed Sep 03, 2008 7:31 pm
Posts: 949
Location: Nottingham, UK
I don't know about linking NetEA and EpicUK. It's clear that they derive from the same set of rules, so I feel that this is enough to show that they are linked. Adding another line is potentially more confusing without explanation.

_________________
Soñando con una playa donde brilla el sol, un arco iris ilumina el cielo, y el mar espejea iridescentemente.


Top
 Profile Send private message  
 
 Post subject: Re: Putting together a forum guide
PostPosted: Thu Jun 13, 2013 8:32 pm 
Brood Brother
Brood Brother
User avatar

Joined: Thu Oct 20, 2005 6:32 pm
Posts: 6414
Location: Allentown, Pennsylvania USA
It won't be confusing....

<---------- roughly compatible lists ----------->

Viola!

_________________
author of Syncing Forward and other stories...

It's a dog-eat-dog world, and I've got my Milkbone underwear on.


Top
 Profile Send private message  
 
 Post subject: Re: Putting together a forum guide
PostPosted: Thu Jun 13, 2013 8:41 pm 
Brood Brother
Brood Brother
User avatar

Joined: Wed Sep 03, 2008 7:31 pm
Posts: 949
Location: Nottingham, UK
If the explanation is added, it won't be particularly confusing, I agree. I'm not sure it's necessary though.

_________________
Soñando con una playa donde brilla el sol, un arco iris ilumina el cielo, y el mar espejea iridescentemente.


Top
 Profile Send private message  
 
 Post subject: Re: Putting together a forum guide
PostPosted: Thu Jun 13, 2013 10:43 pm 
Brood Brother
Brood Brother
User avatar

Joined: Fri May 20, 2005 8:45 pm
Posts: 11150
Location: Canton, CT, USA
I agree that a line connecting them would be helpful. If I were unfamiliar with Epic and I looked at the diagram, I would get the impression that NetEA and EpucUK are taking different developmental paths and may be radically different from each other.

_________________
"I don't believe in destiny or the guiding hand of fate." N. Peart


Top
 Profile Send private message  
 
Display posts from previous:  Sort by  
Post new topic Reply to topic  [ 35 posts ]  Go to page Previous  1, 2, 3  Next


Who is online

Users browsing this forum: No registered users and 22 guests


You cannot post new topics in this forum
You cannot reply to topics in this forum
You cannot edit your posts in this forum
You cannot delete your posts in this forum
You cannot post attachments in this forum

Search for:
Jump to:  


Powered by phpBB ® Forum Software © phpBB Group
CoDFaction Style by Daniel St. Jules of Gamexe.net